Metadatenmanagement

Im Zuge des Metadatenmanagements werden alle Aktivitäten beim Umgang mit aggregierten Metadaten gebündelt.

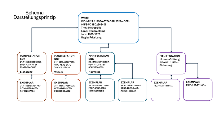
Die Metadatenfachgruppe sammelt Anforderungen zur Erweiterung des Metadatenschemas. Die Kompatibilität der Metadaten wird durch Verwendung standardisierter Formate und Normdaten angestrebt. Wir orientieren uns bei dem für das Projekt entwickelten AVefi-Schema an dem FIAF Moving Image Cataloguing Manual und an der Gemeinsamen Normdatei der Deutschen Nationalbibliothek. Das Metadatenschema ist zudem an FIAFCore und EBUCore angepasst. Insbesondere die Nähe zum FIAF-Manual bietet den Zugang zu einer umfassenden und frei verfügbaren Dokumentation. Diese bezieht auch andere Standards wie EN 15744 und EN 15907 mit ein. Auf diese Weise stellen wir sicher, dass das AVefi-Schema sowohl möglichst nachvollziehbar als auch kompatibel mit anderen etablierten Standards ist.

Darüber hinaus werden in der Metadatenfachgruppe Kriterien zur Auswahl spezifischer Bestände aufgestellt. Ein vordergründiges Ziel der Bestandsauswahl ist es, Bestände verschiedener Institutionen mit großen Schnittmengen auszuwählen, um das automatisierte Abgleichen von Werken zu testen.

Es werden außerdem Prinzipien zur Disambiguierung und Duplikatsprüfung von Werken, Manifestationen und Exemplaren beim Upload in das Verbundsystem erarbeitet. Ziel bzw. Vision ist es, eine maximale Effizienz durch ein hohes Automatisierungslevel zu erreichen. In diesem Zusammenhang wird auch ein Redaktionssystem für Konfliktmanagement und Versionierung der Metadaten mitgedacht. 

Dabei gelten die FAIR-Prinzipien für Forschungsdaten. Die Metadaten werden durch Exporte per Open Data nachnutzbar - offene Formate stehen für die Community zur freien Verfügung.